
一、项目背景
某汽车零部件企业机加工产线聚焦发动机核心零部件精密加工,以西门子 S7-1500 PLC为核心控制设备,实现数控车床、加工中心、检测设备等现场装置的联动控制与工序衔接,现场通过 Profinet 总线完成设备间基础数据交互。为提升生产精细化管理水平,企业上线 MES 生产执行系统,核心需求为实现 S7-1500 PLC 与 MES 系统的深度通讯互联:MES 向 PLC 下发生产任务、工艺参数等指令,PLC 向 MES 上传生产进度、设备状态、检测数据、故障报警等全量数据,同时实现生产数据实时追溯与设备 OEE 自动统计。
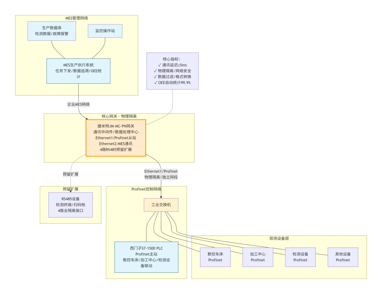
原有通讯方式为 PLC 自带网口直接对接 MES 系统,存在数据格式不兼容、过滤能力弱、通讯稳定性差等问题,且 PLC 直接对外通讯存在网络安全风险,无法实现数据分类处理与异常预警,导致 MES 数据采集杂乱、有效信息提取困难,设备故障反馈滞后,严重制约生产管理效率。为解决上述痛点,企业选用 作为通讯中间件,实现 PLC 与 MES 系统的安全、稳定、高效互联。
二、解决方案
本项目以 Profinet 总线协议转换网关为核心通讯桥梁与数据处理中心,构建“MES 系统→西门子 S7-1500 PLC→网关→现场设备”的双向闭环通讯架构,通过网关实现 PLC 与 MES 系统的协议适配、数据过滤、格式转换与安全传输,依托其工业级设计保障通讯稳定性,同时兼顾现场数据采集与远程管控双重需求,全程无需改造 PLC 原有控制程序,最大限度降低改造成本与实施周期。
1. 硬件安全隔离部署
网关模块采用 DIN 导轨安装方式集成于产线控制柜,通过 12V 直流供电,与西门子 S7-1500 PLC 实现物理隔离,彻底规避 MES 管理网络对 PLC 控制网络的干扰,从源头降低网络安全风险。
网关 Ethernet1 网口接入 PLC 的 Profinet 控制网络,以 Profinet 从站身份实现与 S7-1500 PLC 的高速数据交互;
Ethernet2 网口独立接入企业 MES 生产管理网络,实现与 MES 系统的专属通讯,双网口独立网段设计保障数据传输的安全性与独立性;
4 路全隔离 RS485 接口预留对接现场检测终端、扫码设备等低速采集设备,为后期产线数据采集扩展提供充足接口支持;
网关配备 FUN 可编程按键、板载蜂鸣器及多组状态指示灯,支持 IP 快速重置、异常通讯报警,且网口与 RS485 接口均做专业抗干扰、抗雷防护,可有效抵御车间机床、变频器等设备产生的电磁干扰,适配工业复杂现场环境,满足产线 24 小时不间断运行要求。
2. 软件分层高效配置
围绕 “数据采集 - 处理 - 传输 - 安全保障” 搭建分层软件配置体系,通过 VFBOXStudio 配置软件与西门子博途软件协同,实现网关与 PLC、MES 系统的快速组态与无缝对接,核心实现精准数据采集、标准化处理、双向稳定传输三大功能:
网关与 PLC 的 Profinet 组态:通过 VFBOXStudio 软件添加专属驱动,完成 PLC 关键数据点位配置与 Profinet 功能启用,生成 GSD 文件导入博途软件,快速完成网关与 S7-1500 PLC 的 Profinet 组网,实现二者毫秒级数据交互;
网关与 MES 系统的通讯配置:对 PLC 采集的原始数据进行过滤、清洗与格式转换,剔除无效数据并标准化为 MES 可解析格式,同时设置数据阈值实现异常预警;网关通过 TCP/IP 协议与 MES 系统通讯,支持数据透传、主动上传与日志记录,保障数据传输的完整性与可追溯性;
通讯安全与稳定性强化:为网关设置独立通讯密码,仅授权设备可访问;在博途软件中配置通讯超时与看门狗时间,实现通讯中断实时检测与报警;网关自带断点续传功能,网络恢复后自动补传未发送数据,全方位保障通讯链路的安全、稳定、连续。
3. 方案核心价值
通讯安全隔离:实现 PLC 控制网络与 MES 管理网络物理隔离,避免外网干扰与网络攻击,保障产线核心控制系统的稳定运行;
数据标准化处理:对 PLC 原始数据进行专业过滤、清洗与格式转换,为 MES 系统提供精准、有效的数据支撑,提升生产管理效率;
高稳定低延迟:Profinet 总线实现 PLC 与网关毫秒级通讯,TCP/IP 协议保障网关与 MES 高速数据传输,全程数据无丢包、无延迟;
易维护易扩展:网关配置操作简单,运维人员可快速上手,预留多组通讯接口,后期新增设备可无缝接入,满足企业数字化持续升级需求;
成本可控性高:相比定制开发通讯接口或部署专业数据服务器,网关方案实施成本低、调试周期短、后期维护成本少,项目投资回收期不足 6 个月。
三、应用效果
PLC 与 MES 通讯无缝打通:成功实现西门子 S7-1500 PLC 与 MES 系统的双向高速通讯,数据传输延迟≤5ms,生产指令下发精准及时,生产数据上传完整有效,彻底解决原有通讯方式格式不兼容、稳定性差的核心痛点,实现全量数据的实时交互;
生产管理精细化大幅提升:MES 系统可实时、精准获取产线全流程数据,实现生产任务进度动态监控、产品检测数据全程追溯、设备运行状态远程查看,设备 OEE 实现 99.9% 精准自动统计,替代传统人工统计,生产管理效率显著提升;
设备故障响应效率显著优化:网关实现设备异常数据提前预警,MES 系统实时接收故障报警信息,运维人员可快速定位故障位置与原因,故障处理时间缩短 70%,大幅减少产线非计划停机时间,设备综合利用率提升 15%;
网络安全保障全面升级:通过控制网络与管理网络的物理隔离,有效规避外网干扰与网络安全风险,从根本上解决 PLC 直接对外通讯的安全隐患,保障产线核心控制系统的稳定运行;
产线数字化基础牢固夯实:实现产线数据的标准化、数字化采集与传输,为企业后续部署大数据分析、人工智能优化等智能化应用提供精准、可靠的数据支撑,推动企业从 “生产型” 向 “智造型” 转型。
四、项目总结
本项目依托Profinet 总线协议转换网关,成功完成汽车零部件机加工产线西门子 S7-1500 PLC 与 MES 系统的通讯互联改造,一站式解决了原有通讯方式的兼容性、稳定性、安全性等核心问题,同时实现了生产数据的标准化处理与精准传输。
方案以网关为核心构建的安全、高效、可扩展通讯架构,兼顾了生产控制与数字化管理的双重需求,充分体现了捷米特 JM-MC-PN 网关在工业通讯中的灵活性与实用性 —— 无需改造原有控制系统,即可快速实现 PLC 与 MES 系统的深度互联,大幅降低实施成本与运维难度。
该方案不仅为汽车零部件机加工产线的生产精细化管理提供了可落地的解决方案,也为机械制造、精密加工、装备制造等其他行业的 PLC 与 MES 系统通讯互联提供了可复制、可推广的实践经验,是工业企业数字化转型的高性价比优选方案。
